
Se stai cercando i trucchi per Euro Truck Simulator 2 leggi questo articolo!
Forse spinti da pulsioni infantili ancor presenti nel nostro subconscio, noi videogamer “adulti fuori mai cresciuti dentro” sviluppiamo spesso un’attrazione verso i giochi di simulazione di ogni tipo: da quelle di volo come Flight Gear a quelle navali tipo Ship Simulator Extremes, passando persino per quelle lavorative (sic!) come Demolition Company o Farming Simulator. Ma, motivati anche dall’attrazione verso le auto, subiamo il fascino irresistibile delle simulazioni di mezzi pesanti.
Euro Truck Simulator è indubbiamente uno dei giochi più apprezzati del suo genere. Solo che molte volte le nostre abilità non sono sufficienti a farci diventare degli autotrasportatori di successo. E allora possiamo ricorrere a qualche “trucchetto”. Vuoi scoprirne qualcuno?
Money, money, money
Da che mondo è mondo, una qualsiasi impresa intenzionata ad affermarsi in quell’oceano di pescecani che è il mercato ha bisogno di una buona quantità di capitale. E visto che nessuno di noi ha un mecenate alle spalle, possiamo ricorrere ad un escamotage:
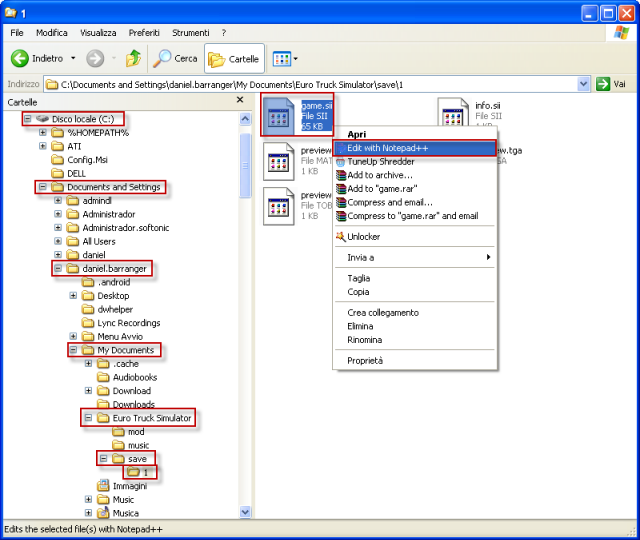
1. Vai nella cartella dove hai salvato l’ultima partita (dovrebbe essere “Documents\Euro Truck Simulator\save\1 (o autosave)” oppure “Documents and Settings\[user name]\My Documents\Euro Truck Simulator\save\1 (o autosave)” ).
2. Apri il file “game.sii” con il notepad o qualsiasi editor di testo (puoi utilizzare Notepad++).

3. Trova la voce “money_account” e inserisci dopo i due punti la quantità in Euro di cui vorresti disporre. Ma non essere eccessivamente ingordo o il gioco non partirà!

4. Chiudi il file salvandolo e avvia il gioco.

Livello
Vuoi fare carriera in fretta? Segui lo stesso procedimento ma cambia la stringa “current_carreer_level” e sostituisci il numero dopo i due punti con livello di carriera che desideri. Salva il file e fai partire Euro Truck Simulator.
Traffico e Polizia
Gli altri autisti possono essere così rispettosi dei limiti di velocità da ostacolarti nel tuo tragitto e impedirti di arrivare a destinazione in tempo. Per non parlare poi delle guardie che sembrano viverti alle calcagna. E allora? Puoi levare le altre macchine di torno e sbarazzarti degli sbirri con un procedimento simile al precedente.
1. Vai nella cartella “Documents\Euro Truck Simulator” oppure “Documents and Settings\[user name]\My Documents\Euro Truck Simulator”).
2. Apri il file “config.cfg” con il notepad o qualsiasi editor di testo (puoi utilizzare Notepad++).
3. Trova la stringa usetg_police “1” e sostituisci il numero con uno “0” per un gioco cops-free.
4. Trova la stringa usetg_traffic “1” e sostituisci il numero con uno “0” per non avere più auto fra i piedi.
5. Chiudi il file salvandolo e avvia il gioco.
Altre modifiche
Sempre all’interno del file “config.cfg” puoi provare cheat diversi cambiando i valori di tante altre righe. Eccoti alcune linee: “total_distance, undamaged_cargo_row, service_visit_count, gas_station_visit_count, emergency_call_count, ai_crash_count, truck_color_change_count, red_light_fine_count, total_fuel_litres, total_fuel_price, money_account”.
Oltre il limite
Quanto ti piacerebbe muovere l’inquadratura a tuo piacimento e magari volare e guidare oltre le barriere imposte dal gioco? Be’ c’è un trucchetto anche per questo! I passaggi sono leggermente più lunghi ma ne vale decisamente la pena.

1. Vai nuovamente nella cartella “Euro Truck Simulator” e apri il file “config.cfg”.
2. Modifica le stringhe: uset g_console “0”, uset g_developer “0”, uset g_flyspeed “100.0” e cambia i valori tra le virgolette in, rispettivamente; 1, 1 e 10. Salva e chiudi il file.
3. Nella stessa cartella, apri il file “controls.def” con un doppio click e modifica la righe “def key1” sostituendo il numero dopo id con un 1. Salva e chiudi il file.
In questo modo puoi già godere di una telecamera completamente libera. Entra in Euro Truck Simulator, premi 0 e utilizza i tasti direzionali per muoverti a piacimento. Ma il bello viene adesso, grazie a questo cheat abbiamo la possibilità di andare oltre le barriere imposte dal gioco.
1. Parcheggia il camion davanti alle barriere limite e premi 0 per muoverti liberamente. Supera la barriera e premi il tasto F9… e voilà! Adesso puoi divertirti ad esplorare nuove zone prima inaccessibili.
Adesso che sei ricco e hai imparato ad applicare i trucchi, che ne diresti di aggiungere dei nuovi camion al tuo garage? Scarica uno SCANIA R580 8X4, un musone americano come il Kenworth road train T800 8×6 o un MERCEDES BENZ Actros MP1 & MP2 Megaspace.
Ti sono stati utili questi cheat? Conosci altri trucchi di cui vuoi renderci partecipi?
Comments are closed.